This topic provides a summary of the rules that the loader follows to search for EXEs and DLLs.
To start a new process, call RProcess::Create().
RProcess::Create() loads
the EXE specified in the input parameters. The function then looks through
the import table of the EXE to get a list of DLLs that the EXE references.
The loader uses the list of DLLs in the import table to load the DLLs. If
DLLs reference other DLLS, the loader uses the same method to load those DLLs.
See Search
rules for a DLL listed in the import table of an EXE.
The result of a search for an EXE depends on:
the name of the EXE. You provide this information.
the UID type : you provide. This is optional
the version of the EXEs on the device
You pass the name of the EXE in the first parameter of RProcess::Create().
You have a number of choices:
you can specify the
file name only. The loader will assume a .exe file extension.
For example:
efile
you can specify a filename and an extension. For example:
efile.exe
you can put a path in
front of the file name. A path has limited use, because the loader can load
EXEs only from the directory \sys\bin, or from subdirectories
of \sys\bin.
The search procedure
The loader searches for EXEs with the given name and extension. More than one EXE with the given name and extension can exist on a device.
If you do not provide
a path, the loader searches the \sys\bin directory on
all drives. The loader searches drives in the order Y:, X: ... B:, A:. The Z: drive is searched last. Subdirectories of \sys\bin are
not searched.
If you provide a path, there are only three useful cases:
to limit the search to a specific drive. For example:
X:\sys\bin
where X: can
be one of the drives A: to Z:.
to limit the search
to a subdirectory of \sys\bin on a specific drive. For
example:
X:\sys\bin\aaa\bbb
The use
of subdirectories in \sys\bin is not common.
where X:
can be one of the drives A: to Z:.
to limit the search
to a subdirectory of \sys\bin on all drives. For example:
\sys\bin\aaa\bbb
The
loader searches all drives in the order Y:, X: ... B:, A:.
The Z: drive is searched last.
The use of subdirectories
in \sys\bin is not common.
The loader cannot load EXEs from other directories, because system security prevents it.
The loader compares
the UID type (TUidType) of each EXE in the list with the
UID type you specify in RProcess::Create(). The UID type
is a set of three UIDs. Each UID in the UID type that you specify must match
the same UID in the UID type of the EXE. If you specify KNullUid for
any of the three UIDs in your UID type, a match is automatic.
If the search has found no EXEs, the load fails.
If the search has found one EXE only, the loader loads that EXE.
If more than one EXE
has been found, the loader loads the EXE with the highest version. A version N.n is
higher than version M.m if (N>M or (N==M and n>m)).
If all EXEs have the same version, the loader loads the version found first.
After the loader has selected the EXE, the loader loads all DLLs in the import table. This is also called static linkage.
The import table contains the name and extension of each DLL. The import table also contains the version of each DLL and the 3rd UID that identifies each DLL. The version information is stored in the import table when the executable file is built. All DLLs have an ordered set of three UIDs. The third UID gives a unique identity to the DLL. See UID protection.
The search procedure
The search uses the following procedure for each DLL:
The loader searches
the \sys\bin directory on all drives for all DLLs that
have the filename and extension. The loader searches drives in the order Y:, X: ... B:, A:. The Z: drive is searched
last. Subdirectories of \sys\bin are not searched. The
loader searches for all versions of the DLL. If the loader finds the same
version of a DLL on more than one drive, the loader only adds the first one
to the set of possible DLLs. For example, if version 2.1 of a DLL is on drive D: and
on drive Z:, only the version on drive D: is
added to the set of possible DLLs.
The loader cannot load DLLs from other directories, because system security prevents it.
[Before December
2007, the loader had different behaviour. The loader searched the drive from
which the EXE was loaded before the loader checked the other drives. For example,
if the EXE was loaded from drive Z:, and version 2.1
of a DLL was on drive D: and drive Z:,
the loader selected the version of the DLL that was on drive Z:.]
The loader then selects those DLLs that have the same 3rd UID from the set of possible DLLs. This operation can decrease the set of possible DLLs. If there are no DLLs in the set, the load fails.
The loader then selects those DLLs that have platform security capabilities that match or exceed those of the EXE. This selection operation can decrease the set of possible DLLs. If there are no DLLs in the set the load fails.
See also : Platform security.
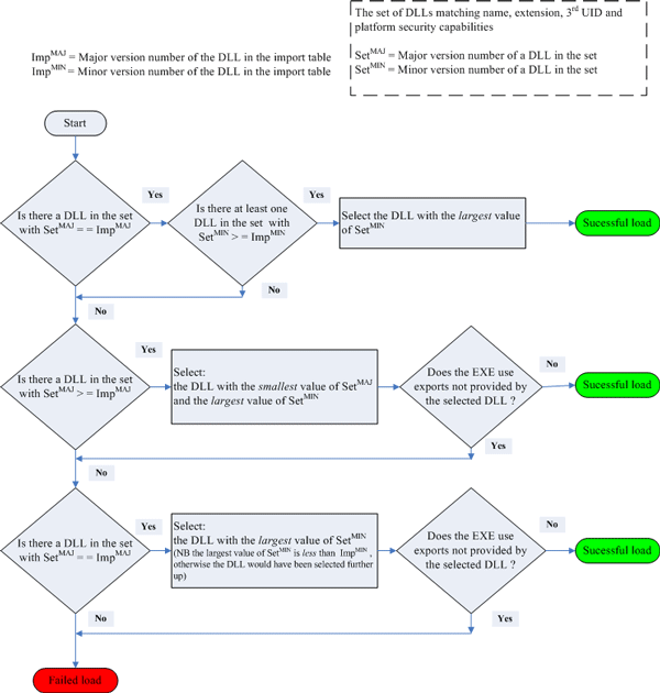
Each DLL in the import table of the EXE has a version number. This number is the version of the DLL to which the EXE is linked. The loader uses the version number in the import table to select the correct version of the DLL. The following flowchart shows how the loader selects the DLL from the set of possible DLLs.

If there are no DLLs that meet the requirements, the load fails.
To load a DLL from a program, call RLibrary::Load().
This is known as dynamic linking.
RLibrary::Load() loads
the DLL specified in the input parameters. The function then uses the import
table to get a list of referred DLLs. The loader loads the DLLs in the list
and uses the same search method that the loader uses for EXEs. See Search rules for a DLL in the import table of an EXE.
The result of a search for an DLL depends on:
the name of the DLL. You provide this information.
the UID type : you provide. This is optional.
the required version : you provide. This is optional.
the version of the DLLs on the device.
You pass the name of the DLL in the first parameter of RLibrary::Load().
You have a number of choices:
you can specify the
file name only. The loader will assume a .dll file extension.
For example:
efsrv
you can specify a filename and an extension. For example:
efsrv.dll
you can put a path in
front of the file name. A path has limited use, because the loader can load
DLLs only from the directory \sys\bin, or from subdirectories
of \sys\bin.
See Dynamically loading link libraries and Using ECom.
The search procedure
The loader searches for DLLs with the given name and extension. More than one DLL with the given name and extension can exist on a device.
If you do not provide
a path, the loader searches the \sys\bin directory on
all drives. The loader searches drives in the order Y:, X: ... B:, A:. The Z: drive is searched last. Subdirectories of \sys\bin are
not searched.
If you provide a path, there are only three useful cases:
to limit the search to a specific drive. For example:
X:\sys\bin
where X: can
be one of the drives A: to Z:.
to limit the search
to a subdirectory of \sys\bin on a specific drive. For
example:
X:\sys\bin\aaa\bb
The use
of subdirectories in \sys\bin is not common.
where X: can
be one of the drives A: to Z:.
to limit the search
to a subdirectory of \sys\bin on all drives. For example:
\sys\bin\aaa\bbb
The
loader searches all drives in the order Y:, X: ... B:, A:.
The Z: drive is searched last.
The use of subdirectories
in \sys\bin is not common.
System security prevents the loader from loading DLLs from any other directories.
The loader compares
the UID type (TUidType) of each DLL in the list with the
UID type you specify in RLibrary::Load(). The UID type
is a set of three UIDs. Each UID in the UID type that you specify must match
the same UID in the UID type of the DLL. If you specify KNullUid for
any of the three UIDs in your UID type, there is a match.
If the search has found no DLLs, the load fails.
The loader then selects those DLLs that have platform security capabilities that match or exceed those of the process . This selection operation can decrease the set of possible DLLs. If there are no DLLs in the set the load fails.
If the search has found no DLLs, the load fails.
If you specify a version
number in RLibrary::Load(), the loader selects a version
of the DLL from the set. The following flowchart shows how the loader selects
the DLL from the set of possible DLLs.

If there are no DLLs that meet the requirements, the load fails.
If you do not specify
a version number in RLibrary::Load(), the loader loads
the DLL with the highest version. A version N.n is higher
than version M.m, if (N>M or (N==M and n>m)).
If all DLLs have the same version, the loader loads the DLL found first.