Create an
instance of the CLlcpProvider class, which provides
services to listen to LLCP related events and creates connection objects
between the local and remote devices.
Add an LLCP-link listener and a connection-oriented-request listener to listen to the LLCP-link status, as shown in the following code snippet:
// CMyOwnLlcpApplication::Start()
// -----------------------------------------------------------------------------
//
void CMyOwnLlcpApplication::Start()
{
if ( !iStarted )
{
// Adding an LLCP link listener
iLlcp->AddLlcpLinkListenerL( *this );
// Adding a listener to SSAP 35. If any connection-oriented transport
// messages is sent to SSAP 35, this listener will handle them.
iLlcp->StartListeningConnOrientedRequestL( *this, KInterestingSsap );
iStarted = ETrue;
}
}
// -----------------------------------------------------------------------------
// End of CMyOwnLlcpApplication::Start()
The CMyOwnLlcpApplication object waits for
notifications after the LLCP link between the local and the remote
devices is established. CMyOwnLlcpApplication is
also notified when connection-oriented requests with SSAP 35 (Source Service Access Point) are received.
Remove all
listeners from the CLlcpProvider instance.
// CMyOwnLlcpApplication::Stop()
// -----------------------------------------------------------------------------
//
void CMyOwnLlcpApplication::Stop()
{
if ( iStarted )
{
// Stopping listening to LLCP link
iLlcp->RemoveLlcpLinkListener();
// Stopping listening to SSAP 35.
iLlcp->StopListeningConnOrientedRequest( KInterestingSsap );
iStarted = EFalse;
Cleanup();
}
}
// -----------------------------------------------------------------------------
// End of CMyOwnLlcpApplication::Stop()
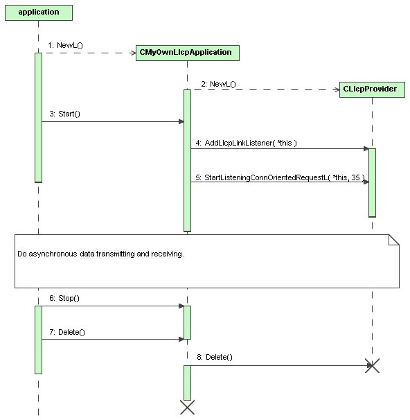
The following diagram illustrates how to prepare and use the LLCP stack:

Figure: Sequence diagram for preparing to use LLCP stack